Desarrollo de software,
Proyectos académicos y
Arquitectura UML
Creamos soluciones digitales a medida, documentación técnica UML y diseños de sistema que impulsan empresas. Ayudamos a futuros ingenieros y empresas a materializar sus ideas con tecnología de vanguardia.
Tecnologías y Plataformas
Dominamos las herramientas más potentes del mercado para garantizar rendimiento y escalabilidad.
Programación
Desarrollamos aplicaciones web y móviles con Integraciones API RESTful en Cloud Services.
Documentación
Creamos diagramas UML claros para facilitar el entendimiento de proyectos.
Bases de datos MySQL, SQL Server, PostgreSQL optimizadas para tus proyectos.
Bases de datos
STACK TECNOLÓGICO
Lenguajes de Programación
Versatilidad para cualquier tipo de requerimiento lógico y de sistema.








Documentación y Arquitectura UML
Estandarizamos y documentamos la estructura de tu software para garantizar mantenibilidad y escalabilidad.
Diagramas de Clases
Modelado detallado de la estructura estática del sistema y sus relaciones.


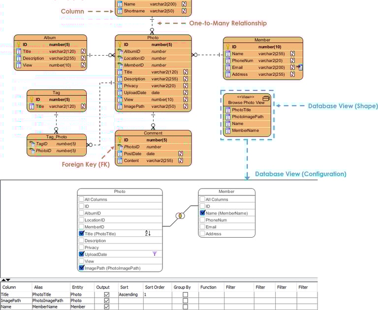
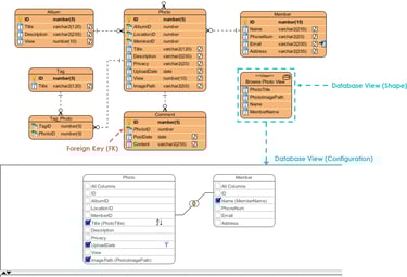
Modelos Entidad-Relación
Diseño lógico de bases de datos para asegurar integridad y eficiencia.
Visualización del flujo de mensajes e interacción entre objetos en el tiempo.
Diagramas de Secuencia




DISEÑO DE SISTEMAS


¿Tiene un proyecto en mente?
Ya sea una aplicación empresarial compleja o un proyecto de graduación desafiante, tenemos la experiencia para ayudarle.
Titan Solutions
Grades retos. Grandes soluciones.
Contacto
© 2026. Todos los derechos reservados.
Términos y Condiciones.
servicios
compañia
Capacitación
Acerca de
Blog
Empleo
